How to set up a VPN on Synology 6.1 NAS

Can I use NordVPN on Synology NAS?

Yes, Synology DiskStation Manager 6.1 and later versions support NordVPN. This article explains what you need to do in order to set up NordVPN on your device. We also have instructions on how to set up a VPN on Synology 5.1 NAS.

Downloading configuration files

To set up NordVPN on Synology 6.1 NAS, you'll first need to download the OpenVPN configuration files for the server you want.

Follow the steps below to find the manual connection configuration files:

  1. Log into your Nord Account, and click NordVPN.


     
  2. Scroll down to Advanced Settings and click Set up NordVPN manually.


     
  3. Select the OpenVPN configuration files tab.

     
  4. Find the server you wish to connect to by using the Search bar or by scrolling down and download it by clicking Download UDP or Download TCP.

     
  5. When connecting to OpenVPN & IKEv2 manually, you're going to need to use the Username and Password from the Service credential tab.

VPN on Synology setup instructions

  1. Log in to Synology and click on “Control Panel.”

    cr6FG1rR4Y.png
     
  2. Go to “Network.”

    OywaJTR7A6.png
     
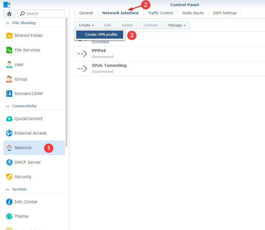
  3. Go to “Network interface,” click “Create,” and pick “Create VPN profile.”

    pH18xUkBuV.png
     
  4. Select “OpenVPN (via importing a .ovpn file)” and click “Next.”  

    i6e5At9jdF.png
     
  5. Complete the fields as explained below:

    kXyqAtIpYe.png

    Profile name: Can be anything, but for convenience we'll name it "NordVPN."
    Username: NordVPN service credentials.
    Password: NordVPN service credentials.

Follow the steps below to find the service credentials for manual connection setup:

  1. Log into your Nord Account, click NordVPN, and, under Manual setup, click on Service credentials. Here you'll find the Username and Password needed to connect manually.

Import .ovpn file: Use the file you have downloaded in the downloading configuration files section.
CA certificate:
1) First, download the list of certificates and find the certificate with the same number as the server you've downloaded in the downloading configuration files section. 
2) Back in the “Create profile” screen, press “Browse” to the right of the CA certificate field to manually add the appropriate ca.crt file

  1. Select all options and click "Apply."

    5qlEX07BTO.png
     
  2. Select the created profile and click "Connect."

    WmSKVs3DkA.png

    The status of this profile will change to "Connected" when the connection is established.

If you have any issues while trying to establish the connection, open the .ovpn configuration file on your computer and add this line:

log-append /var/log/NordVPN.log

Import the edited .ovpn file again into Synology and try connecting again. Afterward, send us the “NordVPN.log” file from the “/var/log/” directory.

Was this article helpful?

Still having issues?

  • Live chat

  • Email form

By clicking “Chat with support”, you agree to our Terms of Service and acknowledge our Privacy Policy. Chat functionality relies on cookies. By starting the chat, you agree to their use. Learn more in our Cookie Policy.